Obelisk 0.37: JavaScript, Deployments, Cron

Obelisk 0.37: JavaScript, Deployments, Cron

Summary

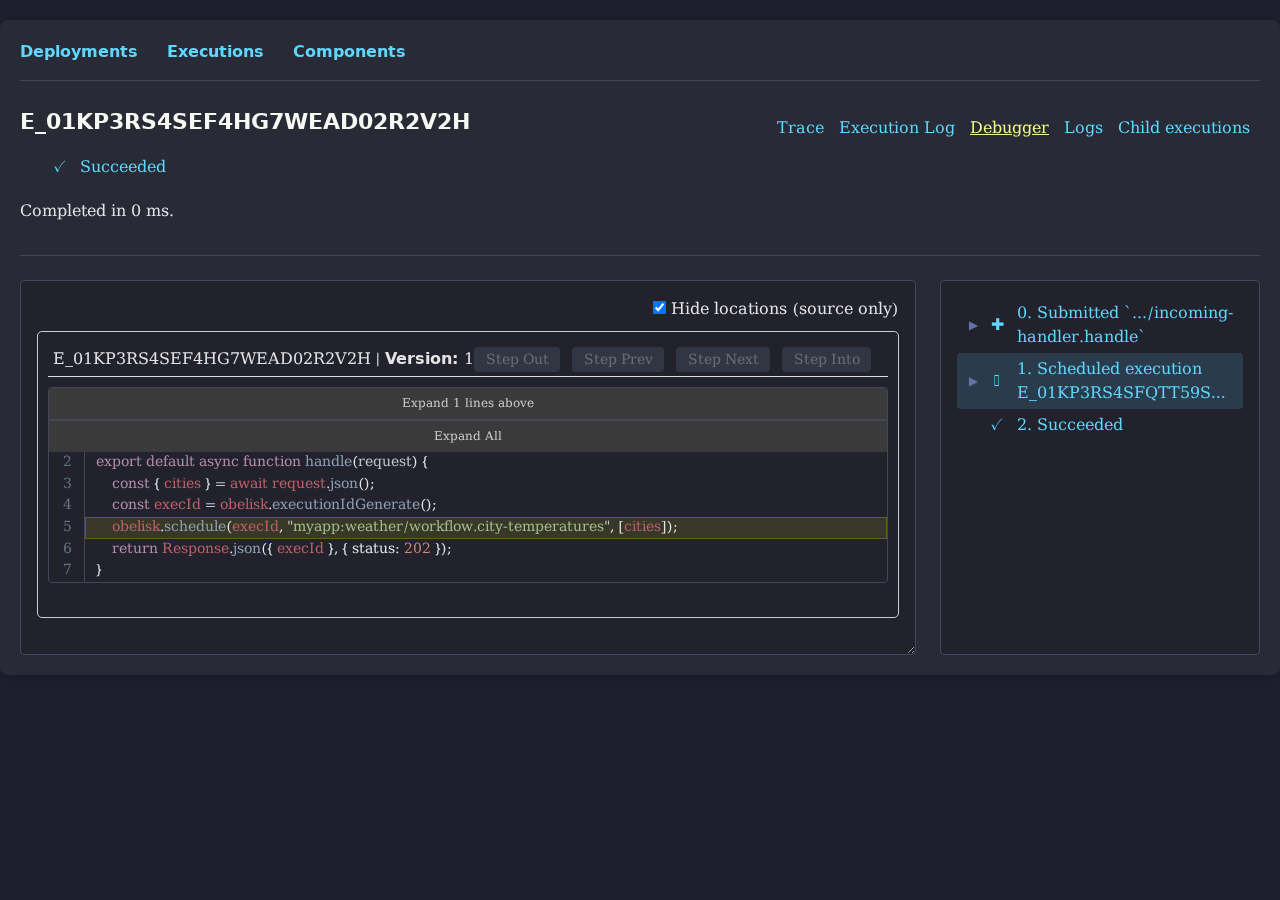
Obelisk 0.37 ships first-class JavaScript support for all three component types — activities, workflows, and webhook endpoints — running inside a fine-grain...

Description

Obelisk 0.37 ships first-class JavaScript support for all three component types — activities, workflows, and webhook endpoints — running inside a fine-grain...

Original reporting

AFBytes is a read-only aggregator. Use the original source for full context and complete reporting.

Open original source

Related coverage